H.SHANKAR NARAYANAN
Created June 1, 2021 © GPL3+

4X4 Array Multiplier

An architecture for a 4x4 Array Multiplier is designed using VHDL in Vivado 2019.2

IntermediateFull instructions provided10 hours17
4X4 Array Multiplier

Things used in this project

Software apps and online services

Vivado Design Suite
AMD Vivado Design Suite

Story

Read more

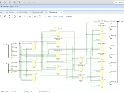
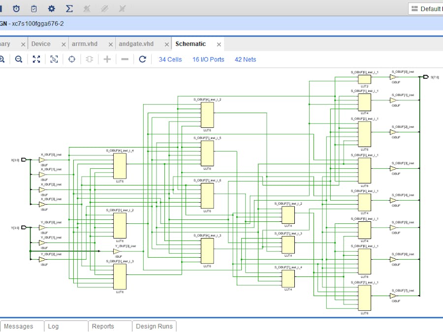
Schematics

4x4 Array Multiplier Schematic.

Code

and gate

VHDL
its an and gate used in the boolean logic.
library IEEE;
use IEEE.STD_LOGIC_1164.ALL;

entity andgate is
    Port ( A : in STD_LOGIC;
           B : in STD_LOGIC;
           C : out STD_LOGIC);
end andgate;

architecture Behavioral of andgate is
begin
C <= A and B;
end Behavioral;

full adder

VHDL
It is a full adder used for adding 3 bits.
library IEEE;
use IEEE.STD_LOGIC_1164.ALL;

entity fa is
    Port ( A : in STD_LOGIC;
           B : in STD_LOGIC;
           Cin : in STD_LOGIC;
           S : out STD_LOGIC;
           Cout : out STD_LOGIC);
end fa;

architecture Behavioral of fa is

begin
S <= ((A xor B) xor Cin);
Cout <= (((A and B) or (A and Cin) ) or (B and Cin));
end Behavioral;

half adder

VHDL
It is a half adder used for adding 2 bits.
library IEEE;
use IEEE.STD_LOGIC_1164.ALL;
entity ha is
    Port ( A : in STD_LOGIC;
           B : in STD_LOGIC;
           S : out STD_LOGIC;
           C : out STD_LOGIC);
end ha;

architecture Behavioral of ha is

begin
S <= A xor B;
C <= A and B;

end Behavioral;

4x4 array multiplier

VHDL
it is used for multiplying two 4-bit numbers.
library IEEE;
use IEEE.STD_LOGIC_1164.ALL;

entity arrm is
    Port ( X : in STD_LOGIC_VECTOR (3 downto 0) ;
           Y : in STD_LOGIC_VECTOR (3 downto 0) ;
           S : out STD_LOGIC_VECTOR (7 downto 0));
end arrm;

architecture Behavioral of arrm is
component andgate is
    Port ( A : in STD_LOGIC;
           B : in STD_LOGIC;
           C : out STD_LOGIC);
end component;

component ha is
    Port ( A : in STD_LOGIC;
           B : in STD_LOGIC;
           S : out STD_LOGIC;
           C : out STD_LOGIC);
end component;

component fa is
    Port ( A : in STD_LOGIC;
           B : in STD_LOGIC;
           Cin : in STD_LOGIC;
           S : out STD_LOGIC;
           Cout : out STD_LOGIC);
end component;
signal temp : STD_LOGIC_VECTOR(15 downto 0);
signal ic : STD_LOGIC_VECTOR(11 downto 0);
signal si : STD_LOGIC_VECTOR(11 downto 0);

begin
p0 : andgate port map(X(0),Y(0),S(0)); 
p1 : andgate port map(X(1),Y(0),temp(1)); 
p2 : andgate port map(X(2),Y(0),temp(2)); 
p3 : andgate port map(X(3),Y(0),temp(3)); 
p4 : andgate port map(X(0),Y(1),temp(4)); 
p5 : andgate port map(X(1),Y(1),temp(5)); 
p6 : andgate port map(X(2),Y(1),temp(6)); 
p7 : andgate port map(X(3),Y(1),temp(7)); 
p8 : andgate port map(X(0),Y(2),temp(8)); 
p9 : andgate port map(X(1),Y(2),temp(9)); 
p10 : andgate port map(X(2),Y(2),temp(10)); 
p11 : andgate port map(X(3),Y(2),temp(11)); 
p12 : andgate port map(X(0),Y(3),temp(12)); 
p13 : andgate port map(X(1),Y(3),temp(13)); 
p14 : andgate port map(X(2),Y(3),temp(14)); 
p15 : andgate port map(X(3),Y(3),temp(15)); 
l1 : ha port map (temp(1), temp(4) , S(1), ic(0));
l2 : fa port map (temp(5), temp(2),ic(0),si(0),ic(1));
l3 : fa port map (temp(6), temp(3), ic(1), si(1),ic(2));
l4 : ha port map (temp(7),ic(2), si(2), ic(3));
l5 : ha port map (temp (8), si(0), S(2),ic(4));
l6 : fa port map (temp(9), si(1), ic(4), si(3), ic(5));
l7 : fa port map (temp(10), si(2), ic(5), si(4), ic(6));
l8 : fa port map (temp(11), ic(3), ic(6), si(5), ic(7));
l9 : ha port map (temp(12), si(3), S(3), ic(8));
l10 : fa port map (temp(13),ic(8),si(4),S(4),ic(9));
l11 : fa port map (temp(14),ic(9),si(5),S(5),ic(10));
l12 : fa port map (temp(15),ic(10),ic(7),S(6),s(7));

end Behavioral;

Credits

H.SHANKAR NARAYANAN
1 project • 0 followers

Comments